Flow design: cheat sheet

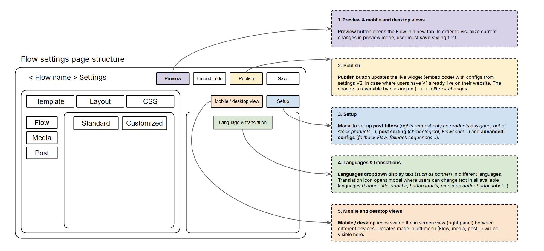
Main structures & actions in Flow widget settings

Product levels

Flow widget breakdown

Other configs

Was this article helpful?